SysML Simulation with OpenModelica
Simulate and graph SysML parametric models
Simulate and Graph
OpenModelica can interpret complex mathematical results from your SysML model by producing compelling, detailed graphs to compare and contrast simulation results.
Interpret a range of factors from graphs: gravity; height; object mass; and other integral system attributes that may not be apparent from the underlying SysML model.
Bring the power of mathematical analysis into the heart of Enterprise Architect.
Describe and Annotate
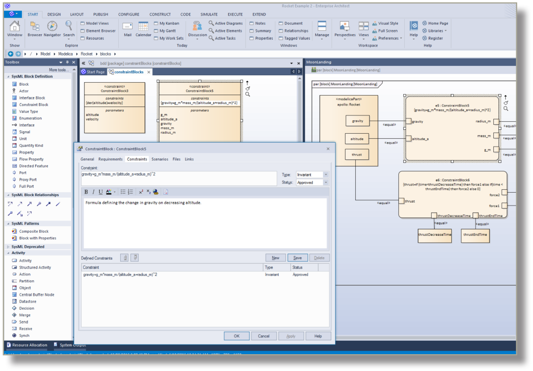
Annotate your existing SysML model, specify default values, define test models and specify the parameters that are applicable when the simulation is run.
Produce rich, detailed simulations and precise graphical representations of mathematical formulae without leaving Enterprise Architect.
Generate OpenModelica Code
- Generate OpenModelica code from your SysML blocks and constraint blocks
- Resulting generated code includes linkages between SysML blocks
- Code generation is easily customizable via built-in code templates
Extensive SysML 1.4 Support
Model with all 9 SysML 1.4 diagrams
- Specify system requirements with powerful requirements modeling support
- Design deeply-nested structures of systems and sub-systems using blocks and block diagrams
- Analyze system-to-system behavior using Interaction Diagrams, Activity Diagrams and State Charts
- Define system dynamics and enforce correctness with parametric and constraint blocks
- SysML 1.1, 1.2, 1.3 and SysML 1.4 supported
- Visualize and trace requirements to model elements throughout the development lifecycle
- Team Communication: Create posts, access discussions and manage threads
- Custom Searches: Perform complex searches, view SysML Allocations and generate reports
Enterprise Architect
MDG Technologies
Frameworks and Features
Start Today!
is best suited to you, or purchase your own copy of the award winning and best value
lifecycle platform in the market today.
