Book a Demo

National Information Exchange Model

"NIEM connects communities of people who share a common need to exchange information in order to advance their mission." (niem.gov)
Community-driven, government-wide, standards-based approach to exchanging information.
On-demand Common Information Exchange between Government Jurisdictions and Industry Partners.
Nation Information Exchange Model Level 3
The Enterprise Architect platform comprehensively supports the National Information Exchange Model (NIEM), which provides a common framework used to define how information can be shared between systems, government agencies and organizations.

Inter-agency Messaging

alt

NIEM originated from the need for automated, standards derived messaging of critical information sharing between government agencies, while ensuring security
and confidentiality integrity.

The importance of having critical
and accurate information quickly
at a crucial time ensures that more accurate and timely decisions are being made. This results in dramatic benefits realized in areas of public safety, emergency management and national security.

alt

Benefits of NIEM

The benefit to existing systems is that they can be retained without major change and by enabling interoperability, the cost of exchange for communities using NIEM, is lower.

The overall benefit is faster access to accurate information and better outcomes from improved decision making. The value of information-sharing is increased as more organizations actively participate and collaborate.

alt

Advanced Support

Offering the most up-to-date compliance of version 3.0 of the NIEM standard, Sparx Systems has developed a fully integrated information exchange environment with UML 2.5 at its core.

Enterprise Architect supports and implements the NIEM 3 UML profile based on the OMG NIEM-UML 1.1 Specification.

The NIEM Process

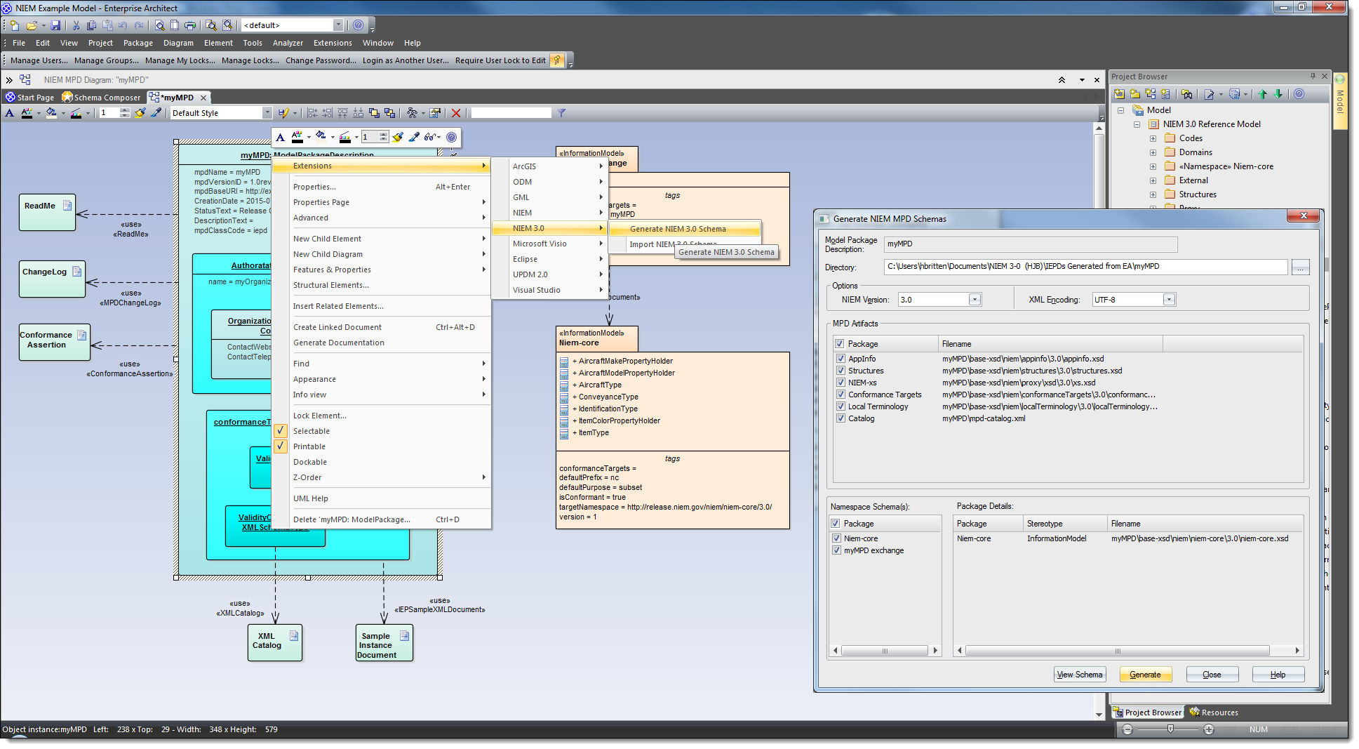
Using Enterprise Architect's NIEM capability, UML-based Information Exchange Package Documentation (IEPD) models can be generated via the built-in pre-formatted model patterns, containing base exchange files, static artifacts, metadata and catalog files as a starting point for further customization.

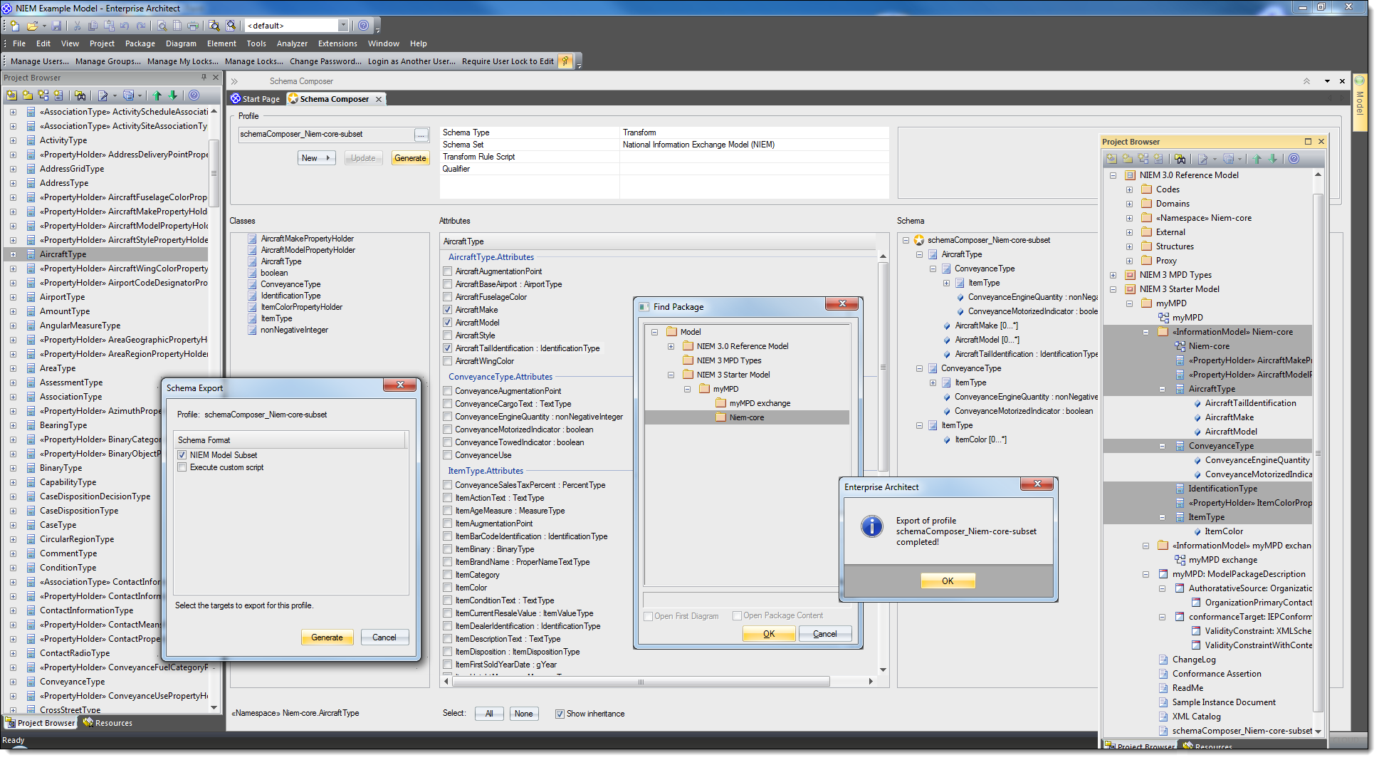
Alternatively, by using the Schema Composer within Enterprise Architect, end users can generate their own NIEM subset namespaces, automatically detecting inter-dependencies, with the resulting subset schema building the IEPD.

Information Exchange Package Documentation (IEPD)

An IEPD defines recurring messages in XML to satisfy information exchange of business requirements.
alt
The IEPD development lifecycle contains six distinct steps for the development of artifacts,
adopting an interactive methodology, until the desired conditions meet the IEPD requirements.
An IEPD is a combination of both business and technical information for an information exchange:

Technical perspective

IEPD's consist of XML schema documents
that define instance XML documents that tag
and transport the information to be exchanged.

Business perspective

IEPD's provide documentation such as
business scenarios and other aspects of
the business requirements for the exchange.

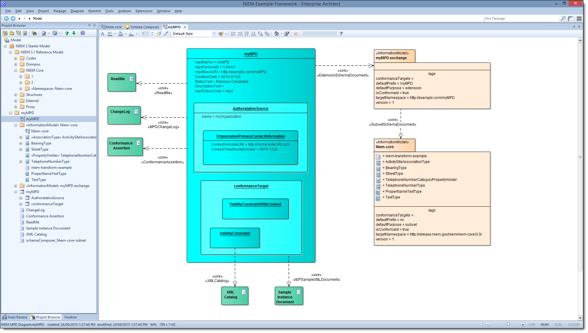
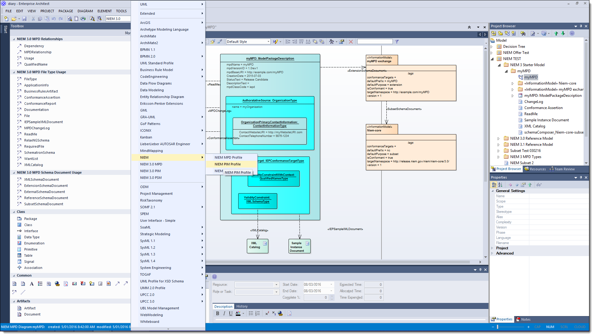
NIEM Diagram Toolbox Pages

By using the NIEM Toolbox pages, the Platform Independent Model (PIM), Platform Specific Model (PSM) and Model Package Description (MPD) diagrams can be created.

Enterprise Architect also supports the importation of the NIEM Reference Schema as well as generation of a NIEM Schema from the end user's customized model.

Visit User Guide For More

Generating an IEPD using NIEM 4

This video demonstrates how to generate a NIEM IEPD using Enterprise Architect 14.
The example shows in some detail, the process of creating a subset of the NIEM Reference Model that is specific to our data exchange and defining the content of the XML document used for that exchange.

Finally we learn how to automatically generate the IEPD and examine the XSD files to undersand what Enterprise Architect has produced.

Visit the Enterprise Architect User Guide for more information.

NIEM 3 Video, Tutorial & Data Sheet

NIEM 3 Tutorial

NIEM 3 tutorial

Follow the step-by-step tutorial to create your own NIEM 3 sub-set schema using Enterprise Architect, then generate a custom IEPD ready for information exchange: Visit Tutorial Here

NIEM 3 Webinar

NIEM 3 Webinar

Watch the webinar recording and examine the benefits of using Enterprise Architect to model and define how information can be shared using the NIEM standard: Watch Webinar Here

NIEM 3 Data Sheet

NIEM 3 Data Sheet

This PDF based document outlines Enterprise Architect's support of NIEM 3 and the built-in Schema Composer for efficient development of robust information exchange: Download PDF

 

NIEM Webinar Library

The primary authority for NIEM is the United States National Institues' of Health (NIH), through the NIEM.gov website the NIH promotes and supports learning, projects and events on a global basis.
A series of introductory NIEM videos have been developed and serve as an
excellent resource to start the NIEM journey.

What is NIEM?
 

Duration: 2:50 mins

NIEM-UML High
Level Introduction

Duration: 7:39 mins

NIEM-UML
Specification Overview

Duration: 11:15 mins

Additional Resources

Enterprise Architect User Guide

Introduction
to NIEM

Start your NIEM project - introduces IEPD models, NIEM Diagrams and Reference Schema.

Overview
of NIEM 4.0

NIEM 4.0 represents the culmination of 10+ years of evolution and international adoption.

UML Profile for
NIEM 3.0 and 4.0

Create MPD, PIM and PSM diagram types with NIEM 3.0 UML profile model patterns.

Creating a
NIEM IEPD

Build you own IEPD model using the Model Wizard, customize and then generate NIEM IEPD's.

The NIEM 3.0
Data Model

Create predefined sets of data elements and definitions used to define information exchanges.

Start Today!

Download a fully operational 30 day trial, compare which edition of Enterprise Architect
is best suited to you, or purchase your own copy of the award winning and best value
lifecycle platform in the market today.
Previous: The Schema Composer
Next: SysML Simulation with OpenModelica