Built-in Transformations - C# Transformation


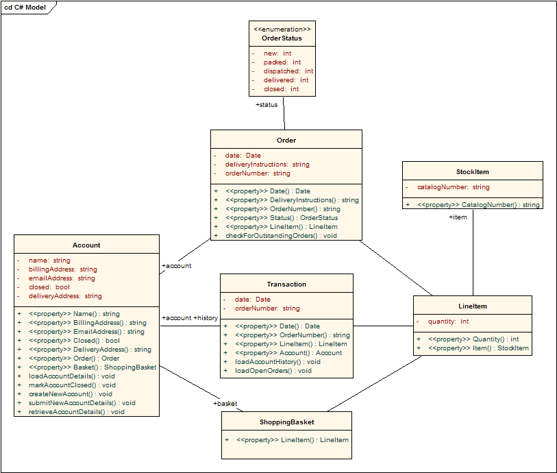
The purpose of the C# Transformation is to convert Platform-Independent Model (PIM) elements to language-specific C# class elements. The transformation converts the PIM model types to C# types and creates encapsulation according to EA's options for creating properties from C# attributes according to the rules as they have been defined by the user.

To set the code generation options for C# code generation, choose the Options command from the Tools menu and go to the " Generation | C# Specifications " page.

Our PIM:

Then becomes: