Book a Demo
Enterprise Architect ENTERPRISE ARCHITECT

Model Driven Generation Extensions

Model Driven Generation (MDG) extensions allow users to extend Enterprise Architect's modeling capabilities to specific domains and notations. MDGs seamlessly plug into Enterprise Architect to provide additional toolboxes, UML profiles, patterns, templates and other modeling resources.

MDG BPSim Execution Engine

Configure BPSim simulations against BPMN diagrams

The BPSim capability offers modelers and business strategist to assign operational information to a model and assess the quality of the solution based on information received back from the Simulation engine.

Sparx Systems Enterprise Architect models are based on the UML 2.5 standard, with extensions for requirements modeling, testing, project management, mind mapping, and much more.

Please Note:

The BPSim Execution Engine is now included with the Unified and Ultimate Editions of Enterprise Architect

Installing the Sparx Systems MDG BPSim Execution Engine and registering the licence for it are pre-requisites for accessing and using the built-in BPSim configuration facilities.

Version Information
MDG BPSim Execution EngineInstallerDownload
Version: 1.1Build: 2Release Date: 2016-10-10Size: 9.4MB
Learn More
MDG BPSim Execution Engine

Model Driven Generation - Integration

MDG Integration for Microsoft Office

The MDG Integration for Microsoft Office is designed to integrate with different products within the Microsoft Office suite. It allows you to upgrade your documents and spreadsheets into Enterprise Architect, providing a rich modeling experience utilizing UML 2.5, SysML and BPMN among many other technologies.

The Integration allows you to utilize your model directly within a PowerPoint presentation and ensure that your presentation is always up-to-date with the latest changes in your model.

Version Information
Model Integration for Microsoft Office 64bitInstallerDownload
Version: 2.0Build: 50Release Date: 2024-10-31Size: 36.1MB
Model Integration for Microsoft Office 32bitInstallerDownload
Version: 2.0Build: 50Release Date: 2024-10-31Size: 36.1MB

Learn More
Pricing

Watch Introductory Video

Introductory Product Video

MDG Integration for Visual Studio

Sparx Systems brings the power of Enterprise Architect and UML 2.5 to Visual Studio.

The Integration allows developers to navigate the UML model directly within Visual Studio, perform MDA transformations to fast-track development, generate high quality rich text and web based reports.

Version Information
MDG Integration for Visual StudioInstallerDownload
Version: 5.0Build: 500Release Date: 2014-08-13Size: 3.4MB
Learn More
Pricing

MDG Integration for Eclipse

The MDG Integration for Eclipse seamlessly integrates Enterprise Architect and UML 2.5 into the Eclipse environment, providing users with the ability to navigate and refine the development model.

The Integration allows Eclipse users to use the built-in model discussion forum for easy communication and assist with collaboration.

Version Information
MDG Integration for EclipseInstallerDownload
Version: 4.0Build: 410Release Date: 2009-04-01Size: 8.0MB
Learn More
Pricing

Model Driven Generation - Technology

Zachman Framework Technology

Sparx Systems' new MDG Technology underpins the organizational viewpoints and structures of the Zachman Framework with great depth, breadth and modeling integrity.

Sparx Systems Enterprise Architect models are based on the UML 2.5 standard, with extensions for requirements modeling, testing, project management, mind mapping, and much more.

Version Information
MDG Technology for Zachman FrameworkInstallerDownload
Version: 2.0Build: 2Release Date: 2016-02-21Size: 3.2MB
Learn More
Pricing
Zachman Framework Technology

TOGAF Technology

Sparx Systems equips Enterprise Architect users with a model-based framework for implementing architectures using the TOGAF-9.1 Architecture Development Method.

Tightly integrated with Enterprise Architect, MDG Technology for TOGAF extends UML 2.5 to support The Open Group's approach to information systems architecture.

Version Information
MDG Technology for TOGAFInstallerDownload
Version: 3.0Build: 300Release Date: 2015-01-06Size: 6.5MB
Learn More
Pricing
TOGAF Technology

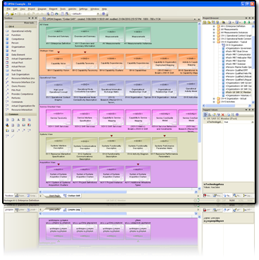
UPDM Technology

MDG Technology for UPDM integrates tightly with Sparx Systems Enterprise Architect and provides a model-based framework for planning, designing and implementing DoDAF and MODAF architectures.

Version Information
MDG Technology for UPDMInstallerDownload
Version: 2.1Release Date: 2014-10-21Size: 3.1MB
Learn More
Pricing
UPDM Technology

SysML Technology

The MDG Technology for SysML together with Enterprise Architect gives a powerful, low-cost modeling solution for Systems Engineering.

This integrated modeling environment includes advanced modeling capabilities and the ability to specify system requirements with powerful modeling support.

Version Information
MDG Technology for SysMLInstallerDownload
Release Date: 2006-10-01Size: 3.1MB
Learn More
Pricing
SysML Technology

DDS Technology

MDG Technology for DDS ensures a powerful environment for designing complex data-centric publish-subscribe services for real-time applications.

The team-based modeling environment allows users to automatically generate executable code for OpenSplice and RTI DDS implementations.

Version Information
MDG Technology for DDSInstallerDownload
Version: 2.0Release Date: 2014-05-13Size: 3.1MB
Learn More
Pricing
DDS Technology

Model Driven Generation - Link

DOORS Link

The MDG Link for DOORS provides a lightweight bridge for Sparx Systems' Enterprise Architect and IBM Rational DOORS.

DOORS users can now incorporate requirements with the power of UML to fully integrate the software development process.

Version Information
MDG Link for DOORSInstallerDownload
Version: 3.0Build: 301Release Date: 2020-05-04Size: 592KB
Learn More

Eclipse Link

The MDG Link for Eclipse provides a soft bridge between Enterprise Architect and Eclipse.

Navigation between Enterprise Architect and Eclipse is enhanced with simple key combinations that take the user directly from an Enterprise Architect model to its corresponding code in Eclipse.

Now included with Enterprise Architect!
As of Version 12, MDG Link for Eclipse is built in.

Version Information
MDG Link for EclipseInstallerDownload
Version: 3.0Release Date: 2009-04-01Size: 1.3MB
Learn More

Visual Studio .NET Link

The MDG Link for Visual Studio .NET provides a soft bridge between Enterprise Architect and Visual Studio .NET.

Navigation between Enterprise Architect and Visual Studio .NET is enhanced with simple key combinations that take the user directly from an Enterprise Architect model to its corresponding code in Visual Studio .NET.

Now included with Enterprise Architect!
As of Version 12, MDG Link for Visual Studio .NET is built in.

Version Information
MDG Link for Visual Studio.NETInstallerDownload
Version: 4.5Release Date: 2010-10-04Size: 1.5MB
Learn More

MDG Link for Visio

The MDG Link for Visio allows the user to import diagrams created within Visio into an Enterprise Architect model.

Please Note:
Requires Enterprise Architect 12.1 or later.

Version Information
MDG Link for VisioInstallerDownload
Version: 1.8Release Date: 2015-12-17Size: 6.1MB
Learn More

Free MDG Technology Add-ins

MDG Technology for BABOK© Guide v3

Create model patterns, implement BABOK© Guide v3 frameworks into projects.

Policies, practices and techniques that are familiar to Business Analysts are are represented as BABOK© Guide v3 model templates.
This MDG Technology provides accurate modeling structure while maintaining deep connections to BABOK© Guide v3 knowledge and techniques, resulting in better business outcomes and project success.

Version Information
MDG Technology for BABOK Guide FrameworkInstallerDownload
Version: 3.0Release Date: 2017-04-04Size: 1.7MB

Python Technology

MDG Technology for Python adds round- trip code engineering support for the Python language to Enterprise Architect.
Please Note: Enterprise Architect version 6.0 and later feature built-in Python support. Versions 4.5, 4.51 and 5.0 still require the add-in.

Version Information
MDG Technology for PythonInstallerDownload
Release Date: 2005-07-22Size: 6.0MB

Symbian C++ Technology

MDG Technology for Symbian C++ provides modeling and round-trip code engineering support for Symbian C++ language extensions. The technology includes a UML toolbox for Symbian C++, as well as the necessary code engineering templates and reverse engineering extensions.
Please Note: Requires Enterprise Architect 7.1.830 or later.

Version Information
MDG Technology for Symbian C++InstallerDownload
Release Date: 2017-04-04Size: 6.2KB

Enterprise Java Beans Technology

MDG Technology for EJB allows the user to model EJB entities and sessions, complete with UML profiles for modeling, patterns and Code Management.

Please Note: Requires Enterprise Architect 4.1 or later.

Version Information
MDG Technology for Enterprise Java BeansInstallerDownload
Release Date: 2018-08-23Size: 1.7MB

BPMN Technology

The BPMN add-in extends Enterprise Architect's built-in BPMN modeling support to include model validation capabilities and provides documentation of the BPMN to UML profile mapping.

Version Information
MDG Technology for BPMNInstallerDownload
Release Date: 2006-10-30Size: 6.0MB

Testing Technology

MDG Technology for Testing gives the ability to rapidly model a wide range of testing procedures including component testing, SUT, Test Cases and more.

Please Note: Requires Enterprise Architect 4.1 or later.

Version Information
MDG Technology for TestingInstallerDownload
Release Date: 2018-08-23Size: 44.5KB

CORBA Technology

The MDG Technology file for CORBA allows the user to generate CORBA IDL stubs from existing Enterprise Architect class diagram elements. The MDG Technology for CORBA adds support for IDL to Enterprise Architect.

Please Note: Requires Enterprise Architect 4.5 or later.

Version Information
MDG Technology for CORBAInstallerDownload
Release Date: 2006-12-21Size: 6.1MB