Book a Demo

Requirements Management

Deliver Higher Quality Solutions

Enterprise Architect has powerful tools to help visualize requirements and integrate them into the development environment.

Key Tools:

  • Visualize Requirements
  • Model Use Cases
  • Trace Requirements through to Implementation
  • Analyze the Impact of Change
  • Communicate with Stakeholders
  • Share a Common Glossary

Video Demonstrations

Model Requirements

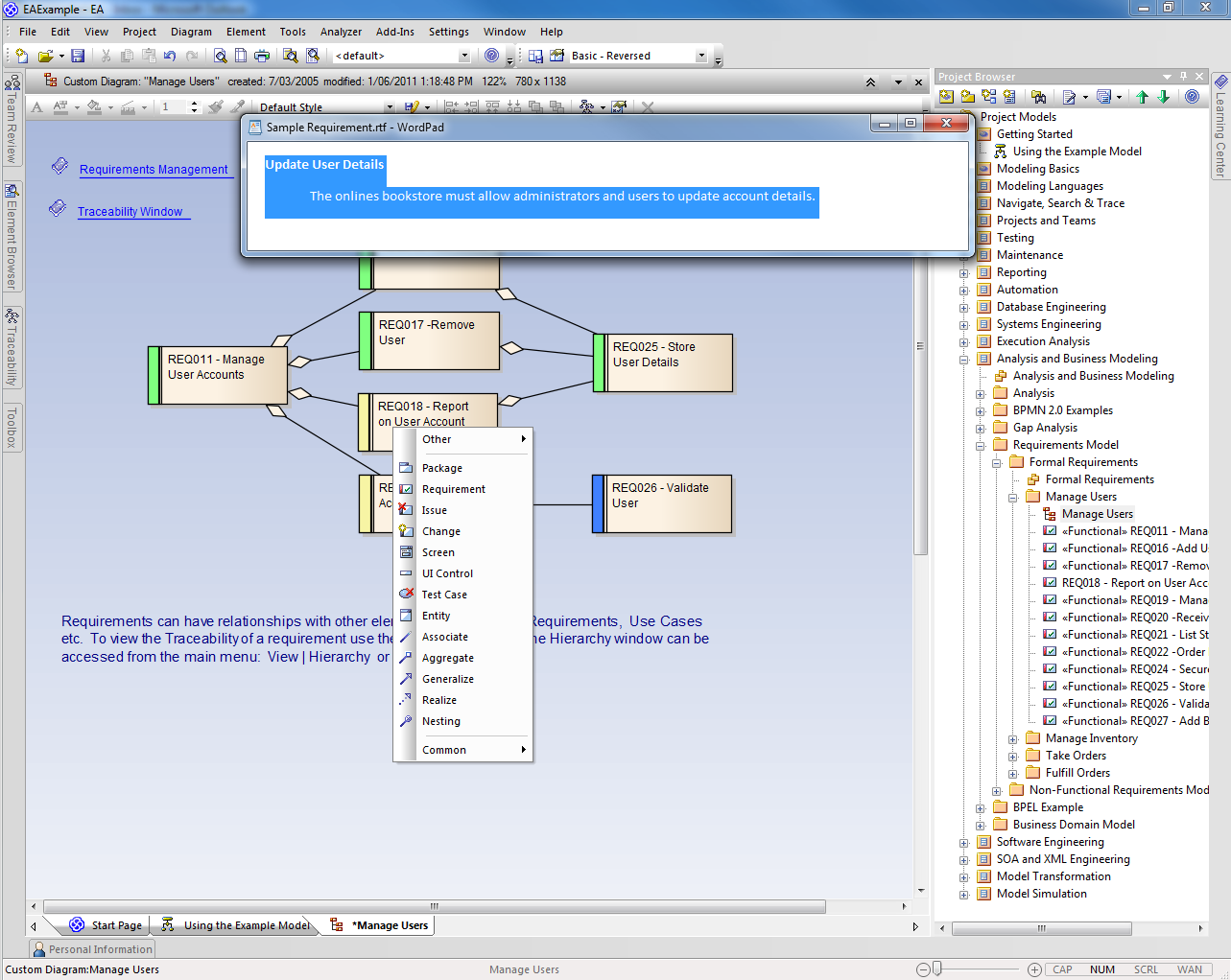
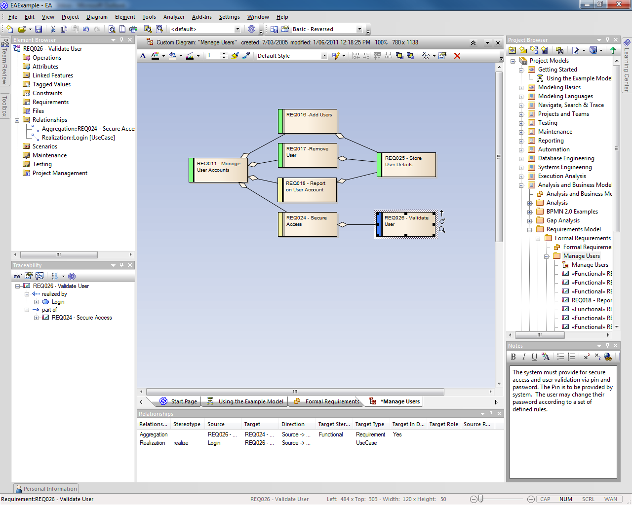
  • Create and view requirements as elements directly within the model.
  • Record essential meta-data including a short description, status, difficulty, priority, type, functional, non-functional, and more.
  • Create custom properties such as estimated cost, and customer sign-off.
  • View and add requirements in a hierarchical table format.
  • Model interrelationships and dependencies.
  • Apply optional automatic element numbering.
  • Color indicates the status of each element.

Analyze and Trace Requirements

  • Use the traceability window to analyze the impact of change.
  • Identify and document relationships in a tabular format with the Relationship Matrix.
  • Record continuous changes to the Requirements model using auditing.
  • Create a snapshot of your project using baselines. Then compare it against future states to identify and roll back individual changes.

Downstream Development

  • Model Use Cases.
  • Create Use Case Scenarios to quickly elicit detailed requirements.
  • Document Business Rules to capture and utilize valuable business logic.
  • Model usage scenarios with Sequence Diagrams.
  • Model business processes using BPMN.
  • Build user interface mock-ups using Win32 User Interface tools, then trace components to requirements.

Communicate with Stakeholders

  • Create customer-quality reports with built in RTF, HTML and PDF documentation.
  • Free read-only version available to review project progress.
  • Select alternate images for elements to better communicate technical concepts.
  • Share a common project glossary to ensure a shared understanding.

Gather Requirements

  • Import requirements from an external CSV file.
  • Drag and drop requirements from written documents onto diagrams to automatically create requirement elements.
  • Include written requirements and user stories as linked documents from model elements.
  • Import requirements from 3rd party tools.