Book a Demo

Please note : This help page is not for the latest version of Enterprise Architect. The latest help can be found here.

Prev Next

The Project Gantt View

In Enterprise Architect, you can visualize elements and assigned project resources in a Gantt Chart format, to review the breakdown of work for a specific project and for specific sections of the project. The Project Gantt View illustrates a project schedule by showing the start and finish dates of assigned resources, so that a Project Manager can quickly see the current project status using the percent-complete bar shading and the percent-complete, resource name and status columns. Information can be filtered, and overdue items can quickly be highlighted and identified.

You can also access specialized versions of the Project Gantt View from diagrams, Packages and the Personal Tasks list.


Project Gantt View

This collection of images highlights some key features of the Project Gantt View and how it can interact with other tools in Enterprise Architect.


Access

Ribbon

Construct > Resource Management > Gantt > Project Gantt View

Project Gantt View

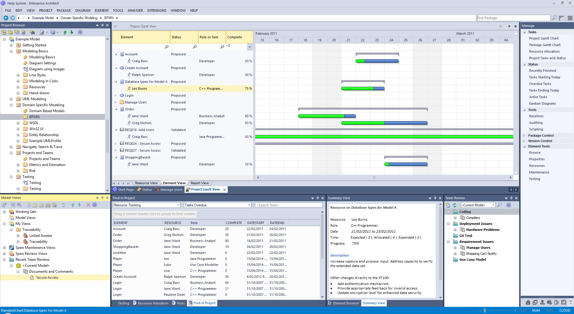
This example shows four resources, two of whom are working in different capacities on one task, and two on another task. The resource names and roles are listed in the left panel of the chart, together with the actual percentage completion of each person's work on the task. In the right panel of the chart, completed work is indicated by the green section of the bar, work yet to be completed but not yet due is indicated in blue, and work not completed and overdue is indicated in red (as a result of the option to highlight overdue work being applied).

Showing the Project Gantt View in Sparx Systems Enterprise Architect.

Tabs of the Project Gantt View

The Project Gantt View has three tabs, the first two of which use the Gantt chart itself to show the progress of work against the resources performing the work or the elements having the work performed on them. (Other variations of the Gantt chart do not have these separate tabs.)

View

Detail

See also

Resource View

When you initially open the Project Gantt View, it defaults to the 'Resource View' tab, in which the focus is on the current commitments of each allocated resource in the project.

Resource View

Element View

The Element View lists the elements in the project that have resources assigned to them, and the resources assigned to each element.

Element View

Report View

A Resource report shows how your resources are deployed in your project, displaying a list of all elements that have resources allocated to them.

Report View

Project Gantt View Facilities

The facilities of the Project Gantt View are common to the Resource and Element Views, and in some cases to all three tabs, as described here.

Option

Action

See also

Display tasks for today only, or for another day only

Right-click on the display and select the option:

  • 'Show Only Active Tasks for Today' - to show only tasks that are in progress today
  • 'Show Only Active Tasks for Other Day' - to show only tasks that were in progress on a specific day in the past, or that are scheduled to be in progress on a day in the future; a calendar dialog displays from which you select the day to examine

Display the properties of the element to which a resource is assigned

Right-click on the element entry and select the 'Show Element Properties' option.

The 'Properties' dialog for the element displays.

Properties Dialog

Display the Resource Allocation details for an element or resource

Right-click on the entry and select the 'Show Task Properties' option.

The 'Assigned Resources' dialog displays; you can edit the details and, if necessary, change the resource allocated to the element.

Resource Allocation

Display the Resource Allocation records for an element

(Also available in the Report View.) Right-click on the entry and select either of the context menu options:

  • 'Show Element Resource Allocation window' (if the window is closed or hidden)
  • 'Find Task in Element Resource Allocation window' (if the window is visible but showing the details of another element)

The Resource Allocation window displays, with the details of the selected entry shown in the fields and the other resource allocations for the element listed in the left-hand panel.

You can edit the details and, if necessary, change the resource allocated to the element.

Resource Allocation Assign Multiple Resources

Assign a new resource to an element

Right-click on an element in the display, and select the 'Assign Resource' option.

The 'Assigned Resources' dialog displays; complete this as for the Resource Allocation window.

Resource Allocation

Change the scale of the display

By default, the Project Gantt View shows periods of time in units of days of the month, each date column being approximately one centimetre wide. Weekends have a darker fill color.

You can change the scale of the date columns by clicking on the column header, pressing Ctrl and rolling the mouse wheel. As you do this:

  • At one extreme the date columns expand to approximately 2.5 centimetres, and the date header shows the full date in dd/mm/yyyy format
  • Rolling to the other extreme changes the scale of the column from date through week, labeled month, numbered month and labeled year to numbered segments of a decade

This allows you to represent a wide range of tasks on a single chart and to condense or expand the view - in conjunction with filters - to investigate the short term and longer term work clearly.

Change the duration of a task, on the Project Gantt View

You might want to make broad adjustments to the timeline of an event, which you can easily do on the Project Gantt View itself. For example, the resource is ill, or another resource has taken over other tasks that the resource was allocated to. In neither case has the task itself changed, but in the first case the resource needs a longer elapsed time in which to complete the task, and in the second they have less other work to do and can finish the task sooner.

To make these adjustments, you simply drag the right end of the time bar further or back along the chart. This changes the task end date to wherever you drag the time line to, and adjusts the division into complete and incomplete/overdue work to maintain the percentage completion value. The work time allocated to the task does not change.

If you drag the left end of the time line, this moves the whole line without changing its length or proportions; you are just indicating that the task started earlier or later and will finish earlier or later by the same amount of time.

Grouped work

A resource is likely to be allocated to several tasks either simultaneously or consecutively. In the Resource View the tasks assigned to a resource are grouped under the resource name, and a narrow group bar displays in gray on the chart against the name, spanning the period from when work is scheduled to begin on the first task to when work is scheduled to finish on the final task.

Similarly, a body of work, represented by an element, might involve several resources starting and finishing at different points. The resources are grouped under the element name and the group bar displays on the chart against the element name, spanning the period from when the first resource is scheduled to start work to when the last resource is scheduled to complete work on the task.

If any adjustments are made that impact the initial start point or final completion point of the work, the end of the group bar automatically adjusts. If any task or resource in the group is overdue, the group bar turns red to reflect that there is a potential problem in the allocated work.

Filter the display to exclude elements by status

(This feature takes effect under your user ID.)

Right-click on the window and select the 'Apply Element Status Filter' option.

The 'Excluded Status Types' dialog displays; select the checkbox against one or more statuses to exclude elements having those statuses from the list.

You can select every checkbox at once by clicking on the Select All button, and clear all selections by clicking on the Clear All button.

Click on the OK button to immediately apply the filter, which stays in effect until you specifically change it.

Filter the display to include elements having certain properties

Right-click on the list and select the 'Show Filter Bar' option.

The Filter Bar displays underneath the heading bar. Type a text string in the field above a column to immediately filter the list for entries that have the text string in the values in that column.

To delete a filter string altogether, click on the blue cross at the right of the field.

If you no longer want to use the filter bar, right-click on the list and select the 'Hide Filter Bar' option.

List Header

Filter the display by Start or Completion date

The display default is to show current tasks for which the end date has not yet occurred. Right-click on the list and select one of the options:

  • 'Include Completed Tasks Within the Last ...' - to display incomplete tasks and tasks completed only within the specified period; you can set this period to 7, 30 or 90 days, or you can include all completed tasks, or hide all completed tasks
  • 'Include Future Tasks Starting in ...' - to display current incomplete tasks and completed tasks (depending on the setting of the 'Include Completed Tasks Within the Last ...' option) and future tasks that have been recorded and are due to start within the next period; you can set this period to 7, 30 or 90 days, or you can show all tasks that have been recorded but are not yet due to start

Identify overdue tasks

Right-click on the display and select the 'Display Highlight For Overdue items' option and one of its sub-options:

  • 'Show in Red' - to display the uncompleted percentage of the task bars for overdue items on the Gantt chart in red
  • 'Show in Red to Current Date' - to extend the task bars of the overdue items to today's date, and display them in red
  • 'None' - to cancel any overdue item highlighting that has been set

Display ONLY overdue tasks

Right-click on the display and select the 'Show Overdue Items Only' option.

The display shows only those items for which the end date has passed but that are not 100% complete. These items do not have red highlighting.

Refresh the report

Right-click on the entry and select the 'Refresh' option.

The content of the display is refreshed and collapsed to element or resource level.

Reposition the Project Gantt View to automatically show the end date of a selected allocation

Right-click on the display and select the 'Go to | Auto Sync with Task End Date' option.

Whilst this option is selected (with a tick next to it), whenever you click on an allocation the display adjusts to show the end date of the task in the center of the chart.

Reposition the Project Gantt View to show the start date or end date of an allocation, or today's date

Right-click on the entry and select the required option:

  • Go To | Task Start Date
  • Go To | Task End Date
  • Go To | Today's Date

The display shifts to put the required date in the center of the chart.

Locate the element in the Browser window

(Also available in the Report View.) Right-click on the element name and select the 'Find in Project Browser' option.

The area of the Browser window containing the element is brought into focus and expanded, and the element is highlighted.

Send a Model Mail to the resource

It is possible to send a Model Mail directly from the Project Gantt View to a selected resource if the resource's Author name matches their:

  • Enterprise Architect security user ID (Security has been enabled) or
  • Their workstation login ID (Security has not been enabled)

Right-click on the resource or one of their activities and select the 'Post Model Message' option. This opens a Model Mail message addressed to the resource, for you to complete and send.

Save an image of the Project Gantt View to file

Right-click on the tab and select the 'Save Image to File' option.

The 'Save As Image' dialog displays, on which you specify the file name, location and graphics file type to save to.

Save an image of the Project Gantt View to the clipboard

Right-click on the tab and select the 'Copy Image to Clipboard' option.

You can paste the image from the clipboard into your preferred graphics application.

Notes

  • Items in the list pane can be filtered; right-click on the column headings in the list pane to toggle the Filter Bar between hidden or shown, or to edit the filter

Learn more