Book a Demo

Please note : This help page is not for the latest version of Enterprise Architect. The latest help can be found here.

Prev Next

National Information Exchange Modeling (NIEM)

National Information Exchange Model (NIEM) provides a common framework that is used to define how information can be shared between systems, government agencies and organizations. Enterprise Architect's NIEM UML Profile helps you to:

  • Create and develop UML-based Information Exchange Package Documentation (IEPD) models, by providing starter models, model Patterns and a number of Toolbox pages for creating IEPD models and schema models
  • Generate complete IEPDs from your IEPD model
  • Generate NIEM conformant schemas from your information models
  • Import NIEM Reference Schema into your model
  • Create NIEM subset namespaces, composed from elements of the NIEM Reference Schemas
  • Create PIM, PSM and Model Package Description (MPD) diagrams, using the NIEM Toolbox pages

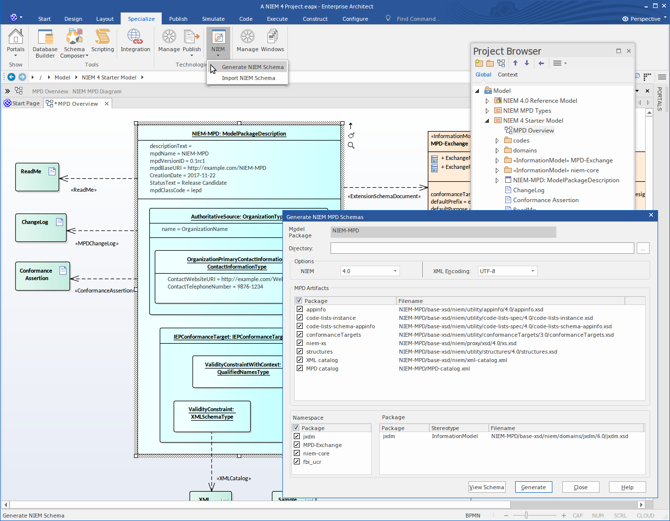
This illustration shows the NIEM 5.0 starter model, a Pattern provided as a part of NIEM in Enterprise Architect. (See the Creating a NIEM IEPD Help topic.)


NIEM Support

These slides illustrate some of the features of NIEM support in Enterprise Architect