Book a Demo

Please note : This help page is not for the latest version of Enterprise Architect. The latest help can be found here.

Prev Next

The Database Builder

Database builder ribbon icon

The Database Builder is a tailored interface for the data modeler; all database-related modeling tasks can be performed in a single location. The interface and its related screens include only the information relevant to data modeling, thereby streamlining and simplifying the modeling process.

Access

Ribbon

Develop > Data Modeling > Database Builder


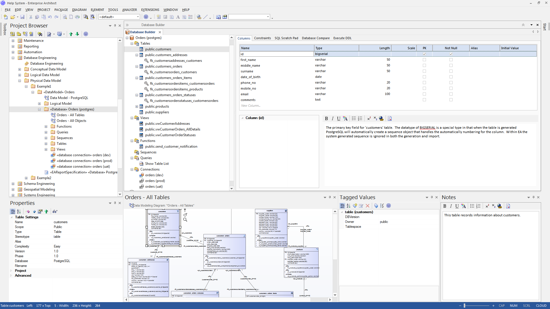
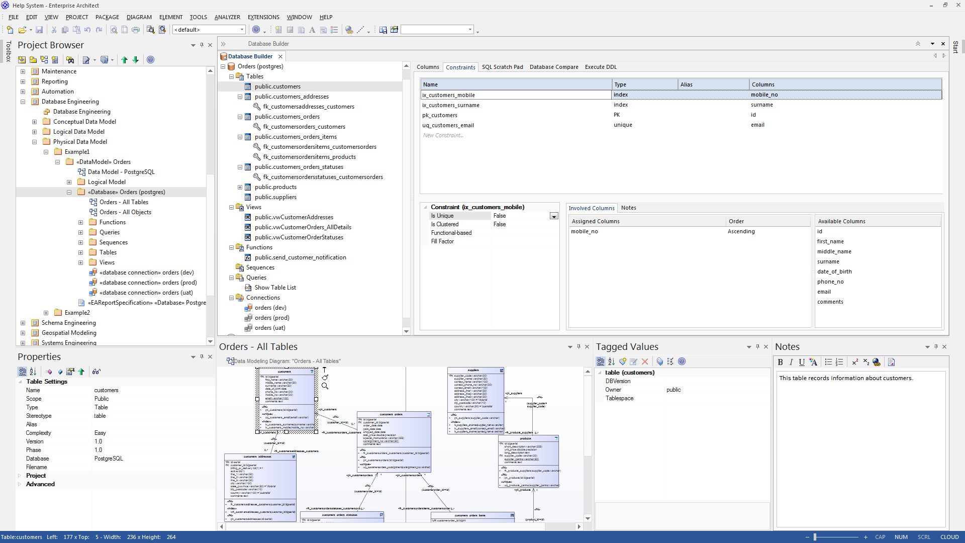
Database Builder

This collection of images shows the pages of the Database Builder and the typical information that they allow the user to modify.


Database Builder

This figure shows the Database Builder loaded with the 'Orders (postgres)' data model as it appears in the Example model.

Overview

The interface of the Database Builder consists of:

  • A Tree of data models, listing all defined data models in the current repository
  • A 'Columns' tab through which you directly manage the Table columns
  • A 'Constraints/Indexes' tab for the direct management of Table constraints such as Primary Keys, Foreign Keys and Indexes
  • An SQL Scratch Pad that you can use to run ad-hoc SQL queries against a live database
  • A 'Database Compare' tab that displays the results of comparisons between the data model and a live database
  • An 'Execute DDL' tab on which you can execute generated DDL against a live database, instantly

You can use the Database Builder to:

  • Create, edit and delete database objects (Tables, Views, Procedures, Sequences and Functions)
  • Create, edit and delete Table constraints (Primary Keys, Indexes, Unique Constraints, Check Constraints and Triggers)
  • Create, edit and delete Table Foreign Keys
  • Reverse engineer database schema information
  • Generate DDL from a modeled database
  • Compare a live database schema with a modeled database
  • Execute generated DDL against a live database
  • Execute adhoc SQL statements against a live database

Notes

  • The Database Builder is available in the Corporate, Unified and Ultimate editions of Enterprise Architect

Learn more