| Prev | Next |
Automation
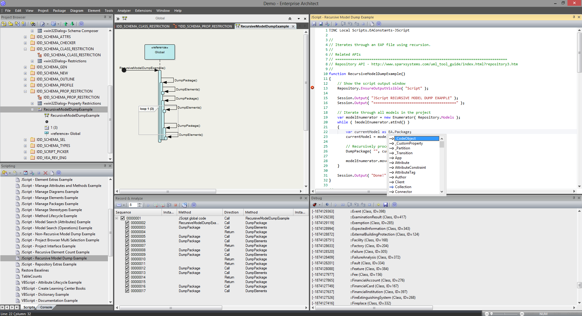
Enterprise Architect has a formidable set of built-in features for working with models, but it also provides a range of environments for accessing and manipulating the contents of a repository programmatically. This is an extremely powerfully facility that gives you unlimited ability to query and manipulate models, add to the Enterprise Architect user interface, generate reports, and even create support for new modeling languages. The Automation Interface gives you access to the Object Model, which is an easy to use and well defined set of objects with properties and methods that can be used to query and manipulate the repository and its contents, shielding the programmer from having to know the underlying repository data structures.
The automation interface is available from a scripting framework built into the Enterprise Architect user interface, through external scripting environments, or through Add-Ins that can be built in a wide range of programming languages.
|
|
Automation and Scripting
This collection of images illustrates the power of Enterprise Architect as an automation server of UML models |




