Book a Demo

Please note : This help page is not for the latest version of Enterprise Architect. The latest help can be found here.

Prev Next

Systems Modeling Language (SysML)

Enterprise Architect's implementation of SysML 1.5 delivers a powerful and rigorous modeling solution for Systems Engineering professionals. This integrated modeling environment helps you to:

  • Specify system requirements with powerful requirements modeling support
  • Design deeply-nested structures of systems and subsystems using Blocks and Block diagrams
  • Analyze system-to-system behavior using Interaction diagrams, Activity diagrams and State Charts
  • Define system dynamics and enforce correctness with Parametric and Constraint Blocks.

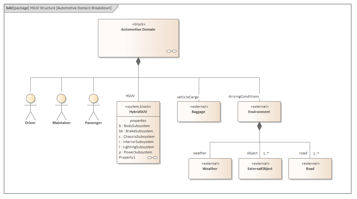
This example SysML Block diagram can be found in the Enterprise Architect Example model under Systems Engineering > SysML 1.5 Example: HSUV > Modeling Domain > HSUV Model > HSUV Structure.

Using SysML with Enterprise Architect, you can quickly and efficiently specify, design and analyze complex system models and:

  • Model with all SysML 1.5 diagrams
  • Conduct MDA (Model Driven Architecture) Style Transformations
  • Perform simulation of SysML Parametric diagrams with OpenModelica, which supports engineering analysis of critical system parameters including the evaluation of key metrics such as performance, reliability and other physical characteristics
  • Visualize and trace Requirements through to model elements throughout the entire development lifecycle
  • Use the built-in Discussion Forum to create posts, access discussions and manage threads for team communication
  • Use the custom Search Facility to perform complex searches, view SysML Allocations and generate reports from the results

Enterprise Architect supports all versions of SysML, from SysML 1.1 to SysML 1.5.

Access

Ribbon

Design > Model > Perspectives > Model Wizard >  Model Patterns > ... Perspective > Systems Engineering > SysML --> SysML Perspective

Context Menu

Right-click on a Package > Add a Model using Wizard >  Model Patterns > ... Perspective > Systems Engineering > SysML --> SysML Perspective

Keyboard

Ctrl+Shift+M >  Model Patterns > ... Perspective > Systems Engineering > SysML --> SysML Perspective

Other

Click on the Choose perspective button. button in the top right corner of the screen, and select the 'Systems Engineering | SysML' Perspective

SysML Integration

Facilities

Detail

See also

SysML In Enterprise Architect

Enterprise Architect's support for SysML provides:

  • A range of Perspectives and Patterns to generate SysML models, in the Model Wizard
  • Patterns for each of the nine SysML diagram types, accessed through the 'New Diagram' dialog
  • A collection of SysML pages in the Diagram Toolbox that contain the SysML elements and relationships for each of the diagram types
  • SysML element and relationship entries in the 'Toolbox Shortcut Menu' and Quick Linker
Add New Diagrams Toolbox Shortcut Menu The Quick Linker Simple Parametric Simulation (Legacy)

SysML Toolboxes

Enterprise Architect's support for SysML provides Diagram Toolbox pages for the nine types of SysML diagram, which you can access through the 'Find Toolbox Item' dialog. If you enable SysML as the active technology, you can also open the SysML Toolbox pages by default. See the SysML Toolboxes Help topic.

SysML Toolboxes

Working with SysML Versions

Enterprise Architect supports these SysML versions:

  • 1.1
  • 1.2
  • 1.3
  • 1.4
  • 1.5

However, SysML 1.5 is virtually identical to SysML 1.4 so the versions are supported and processed as the same thing.

You can maintain your models under any of these versions, as necessary, but it is recommended that you only work with one version at a time and disable the others, using the 'MDG Technologies' dialog (select the 'Specialize > Technologies > Manage' ribbon option). You might enable two consecutive versions if you are upgrading your models from the earlier one to the later one.

Manage MDG Technologies Migrate SysML Model to Later SysML Version

Upgrade SysML Models

You can migrate a SysML model (or part of a model) to a later SysML version, using the Automation Interface. See the Migrate SysML Model to Later SysML Version Help topic.

Migrate SysML Model to Later SysML Version

Notes

  • Support for SysML is built in to the Corporate, Unified and Ultimate editions of Enterprise Architect
  • You can purchase an MDG Technology for SysML under separate licence to use with the Professional edition of Enterprise Architect
  • Support for SysML is provided on Enterprise Architect version 12.1 or higher
  • As SysML 1.5 is virtually identical to SysML 1.4, you do not need to upgrade your SysML 1.4 models; references to the latest version of SysML have, however, been updated to '1.5'

Learn more