| Prev | Next |
Invocation
An invocation is a container for the parameter bindings that provide the context for the evaluation of the body of a business knowledge model. There are two common use cases for an Invocation:
- Bind Input Data to Business Knowledge Model
- Bind parameters or context entry variables to Business Knowledge Model
An example of each is provided in the sub-topics.
Access
The DMN Expression editor window can be accessed as follows:
|
Diagram |
On a diagram, double-click on a Decision element or BKM element. The DMN Expression window is displayed, showing details for the selected element. |
Overview
A type of value expression applicable to both Decision Elements and Business Knowledge Model elements.
An invocation is a tabular representation of how decision logic that is defined within an invocable element (a business knowledge model or a decision service) is invoked by a decision or by another business knowledge model.

Toolbar for Invocation Editor
When an Invocation is selected, the layout of features accessible in the DMN Expression window is:
For more details refer to the Help topic 'Toolbar for Invocation Editor'.
Bindings
The parameter bindings of an Invocation provide the context for evaluation of the body of the invocable element.

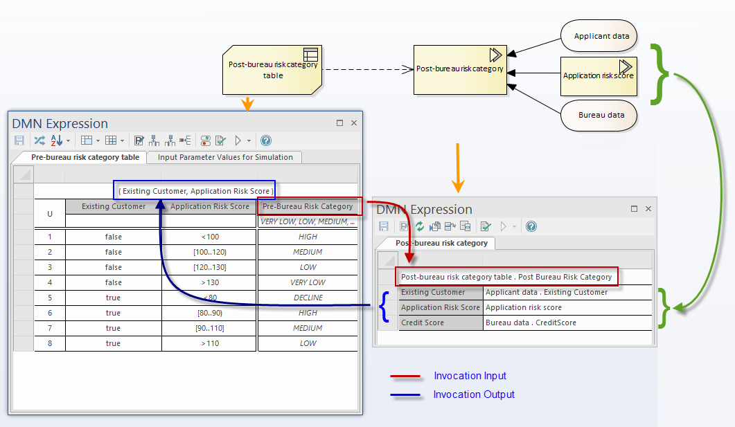
In this example:
- Decision "Post-bureau risk category" is represented as an invocation connecting to business knowledge model "Post-bureau risk category table", implemented as a decision table.
- Decision "Post-bureau risk category" is the target of 3 information requirement connectors from 2 input data and 1 decision.
- The binding list binds the input values to the business knowledge model's parameters.
- The invocation also specified the requested "OutputClause". In the case where a decision table has multiple output clauses defined, the invocation must explicitly request an output clause as the result of the expression.
Inputs
Inputs from other Decisions and InputData element can be set by pressing the spacebar in the field:

Output
As an Invocation can only invoke one Business Knowledge Model the output is defined by the Business Knowledge Model output.