Please note : This help page is not for the latest version of Enterprise Architect. The latest help can be found here.
| Prev | Next |
Requirements Overview
The discipline of requirements engineering is one of the most critical parts of any system development process. Whether it is an enterprise, business, engineering, real-time, software or hardware system, the definition and management of requirements is critical to the success of any endeavor. Clear and unambiguous articulation of requirements will ensure that the implementation team has the problem defined, giving the best chance of the correct solution being implemented. Enterprise Architect equips the requirements analyst and manger with a formidable set of tools to take on this important challenge.
The powerful Specification Manager allows requirements to be entered, viewed and managed in a spread sheet format facilitating rapid input and editing of requirements. Requirement properties including Tagged Values can be edited in-line and values can be selected from drop-down lists.

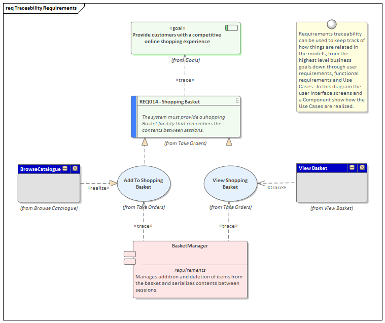
Requirements can be viewed in diagrams and related to other model elements creating compelling representations of traces between specifications and implementations.

Requirements can be managed in a variety of ways from the use of the Project Gantt Chart to the Dashboard diagrams that show properties such as status for a set of requirements.

These are just a few of the tools that are available to the requirements analyst and managers.