Please note : This help page is not for the latest version of Enterprise Architect. The latest help can be found here.
| Prev | Next |
NIEM 4.0
National Information Exchange Model (NIEM) provides a common framework that is used to define how information can be shared between systems, government agencies and organizations. Enterprise Architect's MDG Technology for NIEM helps you to:
- Create and develop UML-based Information Exchange Package Documentation (IEPD) models, by providing starter models, model Patterns and a number of toolboxes for creating IEPD models and schema models
- Generate complete IEPDs from your IEPD model
- Generate NIEM conformant schemas from your information models
- Import NIEM Reference Schema into your model
- Create NIEM subset namespaces, composed from elements of the NIEM Reference Schemas
- Create PIM, PSM and Model Package Description (MPD) diagrams, using the NIEM Toolbox pages
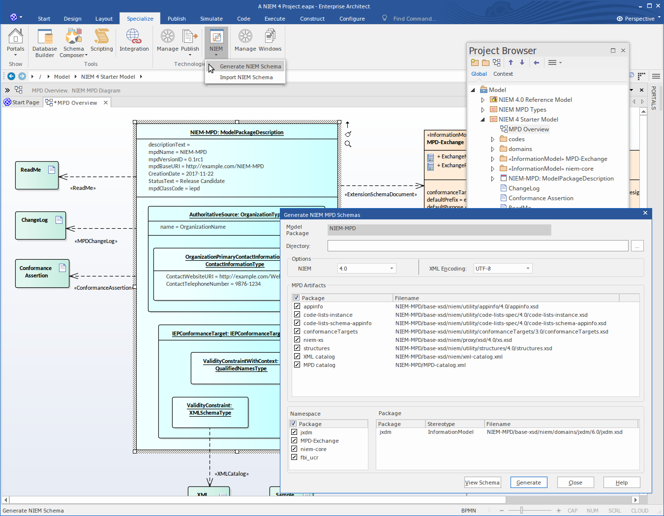
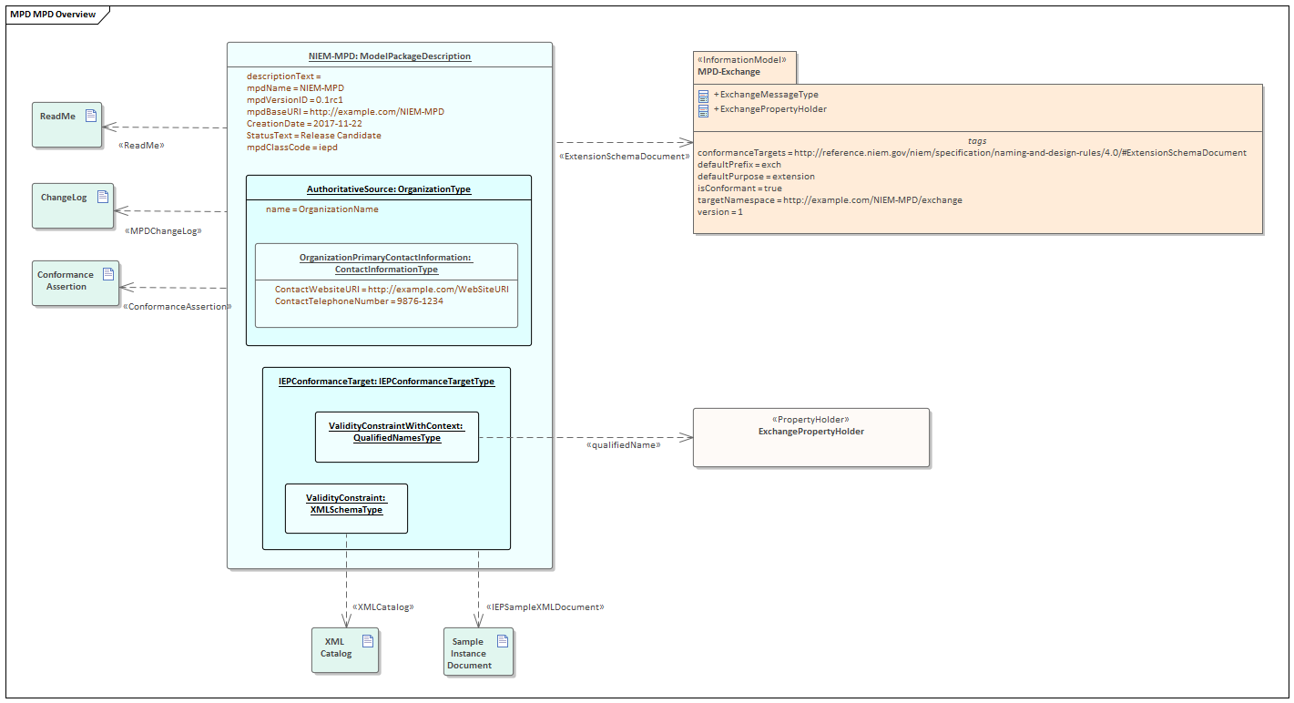
This illustration shows the NIEM 4.0 starter model, a Pattern provided as a part of the MDG Technology for NIEM. (See the Creating a NIEM IEPD Help topic.)
|
|
NIEM 4.0 Support
These slides illustrate some of the features of NIEM 4 support in Enterprise Architect |